GPIO
Daten für Klassenmodell-Skripte
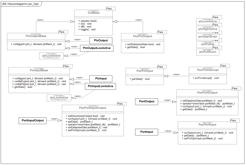
Dieses Paket enthält folgende Bibliotheksbausteine:
template PecPinInput{bool getState();};
template PecPinOutput{bool getState();void setState();};
template PecPortInputOutput{void config();void setDirection();portMask_t getData();portMask_t operator=();void setData();void setPullUp();};
template PecPinInterrupt{void onPinEvent();uint8_t onEvent();};
template PecPinOpenDrain{void config();bool getState();void down();void release();};
template PecPortOutput{void setData();portMask_t operator=();void config();portMask_t getData();};
template PecPortInput{void config();portMask_t getData();void setPullUp();};
parameter pinLowActive{};
parameter pinPullUp{};
parameter pinPullDown{};
parameter pinOpenDrain{};
parameter pinHighActive{};
parameter pinInterruptDirect{void onPinInterrupt();};
Hinweis: der Parameter „pinInterruptDirect“ sollte nur genutzt werden wenn eine extrem kurze Latenzzeit erforderliche ist. In den meisten Anwendungsfällen reicht die Nutzung des Ereignisse „onPinEvent“ welches über den Event-Queue des Framework nach dem Interrupt verarbeitet wird.
PecPinInput
ermöglicht simple Eingabefunktionen an einem Pin: getState
Standardkonfiguration: Input-Tristate, , benötigt parameter pinX
PecPinOutput
ermöglicht simple Ausgabefunktionen an einem Pin: on, off, toggle, getState
Standardkonfiguration: PushPull, HighActive, benötigt parameter pinX
PecPinOpenDrain
ermöglicht „open-Collector/open-Drain“ Ausgabefunktionen an einem Pin: down, release
die Operation „down“ schaltet das Pin gegen GND, die Operation „release“ schaltet das Pin hoch-ohmig
sinnvoller Parameter: pinPullUp, benötigt Parameter pinX
