Projektiteration mySTM32 light 1

hier wird die Hardware vorbereitet und die einzelnen Komponenten werden getestet.

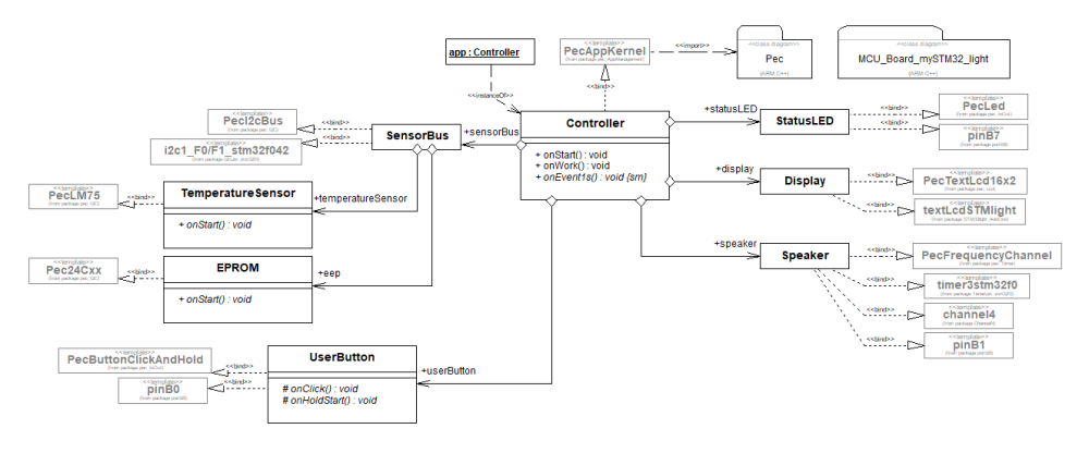
Controller::onStart()
// boot sequence after start SysTick
// LCD testen
display.clear();
display.home();
display.write("WELCOME");
// EEP test schreiben
sensorBus.eep.writeData(0,'T'); waitMs(10);
sensorBus.eep.writeData(1,'E'); waitMs(10);
sensorBus.eep.writeData(2,'S'); waitMs(10);
sensorBus.eep.writeData(3,'T'); waitMs(10);
waitMs(2000);
speaker.setHz(1800);
Controller::onEvent1s()
// temperature sensore test
uint8_t temerature;
temerature=sensorBus.temperatureSensor.getTemp();
String txt;
txt.format("Temp=%d ",temerature);
display.setPos(1,1);
display.write(txt);
 
// eep lesen test
char buffer[5]={0};
buffer[0]=sensorBus.eep.readData(0);
buffer[1]=sensorBus.eep.readData(1);
buffer[2]=sensorBus.eep.readData(2);
buffer[3]=sensorBus.eep.readData(3);
display.setPos(1,2);
display.write(buffer);
TemperatureSensor::onStart()
connect(app.sensorBus,0x90);
EEPROM::onStart()
connect(app.sensorBus,addr);
UserButton::onHoldStart()
// Speaker test
app.speaker.on();
UserButton::onClick()
//Button LED Test
app.statusLED.toggle();
app.speaker.off();